『SPEXA』にベクターが出展
SPEXAは、宇宙ビジネスに関する専門展示会です。
ベクターブースでは、宇宙分野関連機器のソフトウェア開発に役立つテストソリューションの製品展示を行います。また、2日目には、弊社エンジニアによる講演も行います。
SPEXAにご来場の際は、是非、ベクターのブースならびに講演まで足をお運びください。皆様のお越しをお待ちしております。
▶SPEXA開催概要
日時: 2024年4月24日(水)~26日(金) 10:00~18:00(最終日のみ17:00まで)
会場: 東京ビッグサイト 東展示棟 東1ホール
ベクターブース:開発・インフラ支援エリア ブースNo. S1-23
主催: RX Japan株式会社
公式サイト: https://www.spexa.jp/tokyo/ja-jp.html
参加方法: 上記公式サイトより、来場事前登録が必要となります。
弊社出展詳細: https://www.vector.com/jp/ja/news/news/vjnews24041001/
▶SPEXAでのベクター講演のご案内
講演タイトル:【組み込みソフト開発を始める方必見!】テスト不足による手戻りを撲滅して新しい価値の創造へ。
講演時間: 2024年4月25日(木)16:30~17:00
講演会場: 東1ホール内 カンファレンス会場C
▶ベクターブースでの出展製品
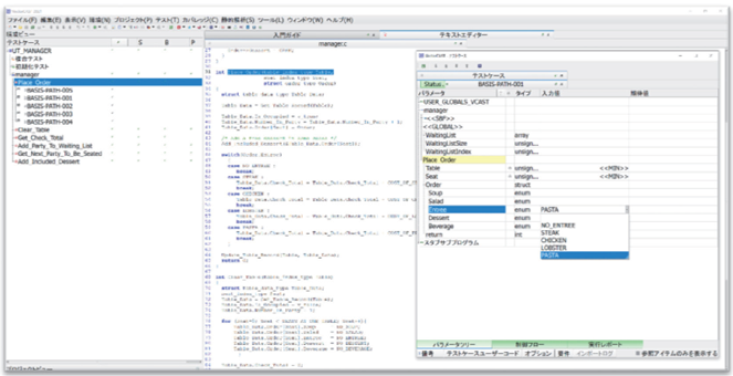
・ソフトウェアテストを自動化する「VectorCAST(ベクターキャスト)」
VectorCASTは、組み込みソフトウェアのテスト用プラットフォームで、ソフトウェア開発のライフサイクル全体にわたってテスト作業を自動化する製品ファミリーです。
【適用分野】
・システムテストの自動化およびコードカバレッジ
・C/C++単体テスト
・Ada単体テスト
・ソフトウェア結合テスト
・品質メトリック
・継続的インテグレーション

ベクターの「VectorCAST」画面例
【ベクターについて】
ベクターは、ミッションクリティカル分野のソフトウェア開発者に先進的な開発環境を提供しています。電子システムの開発、CAN、車載Ethernetなどのさまざまなネットワークを構築するためのソフトウェアツール、組み込みコンポーネントを提供するリーディングカンパニーとして、1988年の設立以来、自動車メーカーおよびサプライヤーとその関連業界のパートナーとして実績を重ね、ベクターのツールとサービスは、難易度の高い複雑な開発領域をできるだけシンプルにするための最適なソリューションとして世界中で使われています。
ベクターでは、自動車、商用車以外にも航空宇宙をはじめ、ミッションクリティカル分野における多様なニーズにも対応し、組み込みソフトウェアの開発・テストから複雑な分散システム・ネットワークシステムの構築に至るまで、幅広い領域で開発業務のシンプル化を実現するためのソリューションを提供しています。本社はドイツ(シュツットガルト)に在り、拠点はアメリカ、イギリス、フランス、スペイン、イタリア、オーストリア、ルーマニア、スウェーデン、日本、中国、韓国、インド、ブラジルに広がり、世界に4,000名以上の社員を擁しています。
ベクター・ジャパン株式会社 Webサイト www.vector.com/jp/ja/
■本件に関するお問い合わせ先
ベクター・ジャパン株式会社 イベント事務局
TEL: 03-4586-1806 E-mail: event@jp.vector.com
このプレスリリースには、メディア関係者向けの情報があります
メディアユーザー登録を行うと、企業担当者の連絡先や、イベント・記者会見の情報など様々な特記情報を閲覧できます。※内容はプレスリリースにより異なります。
すべての画像
