HENNGE、脱VPN・PC端末のゼロトラストを実現する次世代ネットワーク「HENNGE Mesh Network」を提供
〜 認証端末から必要なリソースにのみアクセスしリスクを最小化、複雑な設定や構築なしで利用可能 〜
HENNGE株式会社(本社:東京都渋谷区、代表取締役社長:小椋 一宏)は、クラウドセキュリティサービス「HENNGE One」において、従来型VPNの脆弱性を根本から解消する新サービス「HENNGE Mesh Network」を2026年10月以降に提供開始することをお知らせします。独自のP2P(Peer-to-Peer)通信技術を活用することで、PCなどの端末をインターネット上の攻撃対象から隠蔽しつつ、必要なリソースにアクセスできます。HENNGE OneのID連携サービスの新機能として提供します。

これまで企業ネットワークの主流だった境界型の防御モデルは、VPN機器の脆弱性を突いたサイバー攻撃の急増で、その限界が見えてきています。内部ネットワークへの侵入者は重要リソースにアクセス可能となり、ランサムウェアによる多額の身代金、大量の個人情報の窃取などさまざまな重大インシデントに至っています。情報システム部門のセキュリティ担当者の負荷もこれまでにないほど高まっており、多額の対応投資も必要となっています。
こうした課題に対してHENNGEは投資先であるRunetale社と連携し、同社の技術を活用してHENNGE Mesh Networkのサービスを開発。企業内ネットワークという「場所で守る」ことから、「誰(アイデンティティ)であるかで許可する」というゼロトラストの現実解を提供することにしました。認証されたユーザーの端末のみが必要なリソースへ接続できるメッシュ型のネットワーク環境を実現します。ルーターの複雑な設定や高価なシステムインテグレーションも不要です。
脱・従来型VPN、ゼロトラストを実現する3つの特長
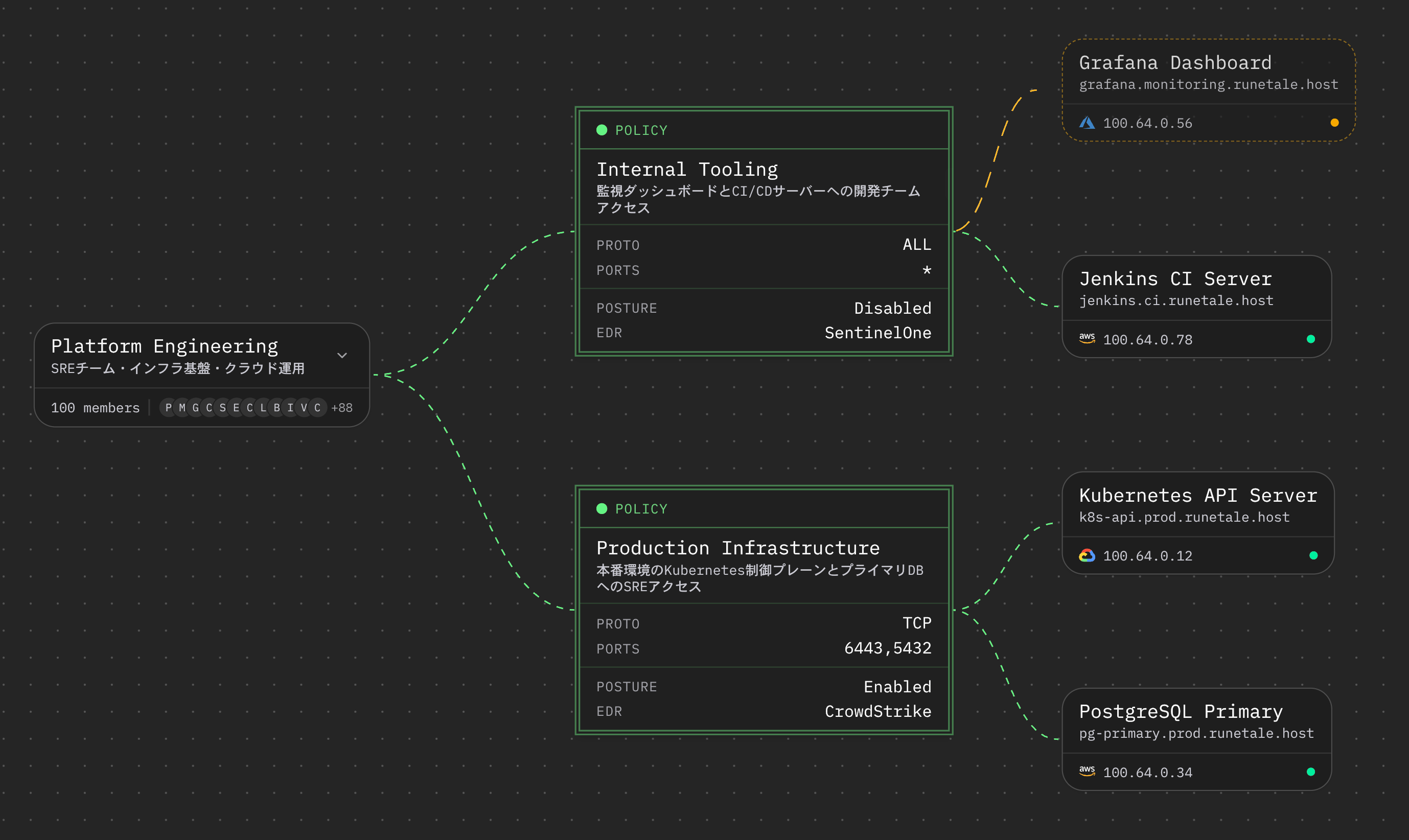
HENNGE Mesh Networkは、情報システム部門がネットワークのコントロールを取り戻し、脱・従来型VPN、ゼロトラストを実現することを支援します。大きく3つの特長があります。

1. VPN機器の脆弱性から解放し、アタックサーフェスを最小化
ランサムウェアなどの攻撃の入り口になりやすいVPNゲートウェイなどの機器を廃止し、エンドポイント(端末)間でメッシュ状の通信を確立するゼロトラスト型のネットワークを構成できます。
インターネットなど外部からの攻撃対象となるアタックサーフェスを必要最小限にすることで、脆弱性の対応に追われる情報システム部門担当者の負担を軽減します。
2. 「マイクロセグメンテーション」による横展開の阻止
物理的なルーターの設定を変更することなく、ソフトウェア上で通信範囲を細かく分割する「マイクロセグメンテーション」に対応しています。以下のような機能で悪意を持った攻撃に伴う横展開を阻止します。
-
最小権限の原則:ユーザーIDやグループ単位で、業務に必要なリソースのみにアクセス権を限定します。
-
被害の極小化:万が一、1台のPC端末が感染しても、攻撃者が他のサーバーや端末へ移動することをソフトウェアによる制御で防ぎます。
3. Identity Editionとの連携によるガバナンス
-
ID管理機能とのシームレスな連携:シングルサインオン(SSO)を中核とするHENNGE One Identity Editionのネットワークサービスとして提供します。ID管理とネットワーク制御が完全に連動し、ITのガバナンスを保ちます。
-
わかりやすく容易な操作性:アクセス経路の設定は、ブラウザ上のダッシュボードから数クリックで完結します。
情報システムの管理者にルーティング設定の高度な専門知識を必要とせず、ユーザーがアクセスするルートやサービスなどの設定・運用が可能です。

今後の機能強化
以下の機能強化に順次取り組んでいく予定です。
-
ID管理機能との連動:社員の退職や不審な挙動などを検知した際、HENNGE OneのID管理機能である「HENNGE Access Control」側でIDをロックすることで、Mesh Networkへのネットワークアクセス権も即座に消滅させることができます。
-
デバイスポスチャーとの連携:クライアント側においてEPP /EDRなどでユーザー端末の脅威や異常を検知した場合、あらかじめ設定した条件で通信を切断します。
提供時期・提供形態
-
提供開始:2026年10月以降を予定
-
提供形態:HENNGE OneのIdentity Edition内のサービスとして提供します。
-
対応端末:Windows、Linux OS搭載の端末に対応し、専用ソフトウェアのインストールが必要です。
リリース後に、macOS端末、スマートフォン(iOS端末、Android端末)に対応していく予定です。
■HENNGE Oneについて
HENNGE Oneは、組織の生産性向上を実現する国内シェアNo.1(※)のクラウドセキュリティサービスです。 生産性向上には、SaaSをはじめとする最新テクノロジーの活用が不可欠ですが、そこにはゼロトラストセキュリティの構築などさまざまな課題が存在します。
HENNGE Oneでは3つのEditionを提供し、これらの課題を解決します。複数のシステムIDをまとめて保護し、効率的な働き方を実現する「Identity Edition」、組織に散在するデータの意図せぬ漏えいを防ぐ「DLP Edition」、人、プロセス、デバイスの全方位でサイバー攻撃から守る「Cybersecurity Edition」です。
導入と運用のハードルを下げるセキュリティサービスでゼロトラストを具現化し、テクノロジーの解放を実現します。
URL: https://hennge.com/jp/service/one/
■HENNGE株式会社(へんげ)について
「テクノロジーの解放で、世の中を変えていく。」を経営理念に、テクノロジーと現実の間のギャップを埋める独自のサービスを開発・販売しているSaaS企業です。シングルサインオン(SSO)、アクセス制御、メールやファイル共有のセキュリティ、ゼロトラストに基づいた端末の防御・管理など多岐にわたる機能を備えた国内シェアNo.1(※)のクラウドセキュリティサービス「HENNGE One」、クラウド型メール配信サービス「Customers Mail Cloud」を提供しています。1996年11月に創業し、2019年10月、東京証券取引所マザーズ市場(現グロース市場)に上場しました。
社名の「HENNGE(へんげ)」は「変化(HENNKA)」と「チャレンジ(CHALLENGE)」を組み合わせ、あらゆる変化に挑むとの決意を表しています。
会社名:HENNGE株式会社
証券コード:4475
所在地:東京都渋谷区南平台町16番28号 Daiwa渋谷スクエア
代表者:代表取締役社長CEO 小椋 一宏
URL: https://hennge.com/
※ ITR「ITR Market View:アイデンティティ・アクセス管理/個人認証型セキュリティ市場2025」IDaaS市場:ベンダー別売上金額シェアにて2021年度、2022年度、2023年度、2024年度予測の4年連続で1位を獲得
<本リリースに関するお問い合わせ先>
HENNGE株式会社
Corporate Communication Division
TEL:03-6415-3660
E-mail:hennge-pr@hennge.com 担当:市嶋・矢野
本プレスリリースに記載されている会社名、製品名、サービス名は、当社または各社、各団体の商標もしくは登録商標です。
すべての画像
