ベクター・ジャパンが「ソフトウェアテストセミナー」を開催
このソフトウェアテストセミナーは昨年、延べ400 名以上の方々にご視聴いただいたベクターの人気Webinarシリーズの一つです。2023年のEdgeTech+West、EdgeTech+にてベクターが行った基調講演と同内容でもあり、見逃した方にもお勧めとなっております。
今回は、ソフトウェアの品質や保守性にお悩みの方に役立ていただける内容で、リファクタリングがもたらす効果やその進め方などを弊社のエンジニアがお話しいたします。
お好きな時間に何度でもご視聴いただけるオンデマンド形式となっておりますので、是非、お気軽にご参加ください。
▶ソフトウェアテストセミナー開催概要
日時: 2024年5月15日(水)10:00~16:00
開催形式: オンライン(オンデマンド配信、所要時間 約35分)
タイトル: 【ソフト品質、保守性にお悩みの方必見!】リファクタリングで変更時のリスクを最小限へ。
講演者: ベクター・ジャパン株式会社 コードテストツール部 ディレクター 澤田 壮
参加方法: 下記ページより、事前登録をお願いします。
イベントページ: https://vector-japan.seminarone.com/softwaretest-seminar2405/event
▶関連製品のご紹介
【ソフトウェアテストを自動化する、VectorCAST(ベクターキャスト)】
VectorCASTは、組み込みソフトウェアのテスト用プラットフォームで、ソフトウェア開発のライフサイクル全体にわたってテスト作業を自動化する製品ファミリーです。
<適用分野>システムテストの自動化およびコードカバレッジ、C/C++単体テスト、Ada単体テスト、ソフトウェア結合テスト、品質メトリック、継続的インテグレーション

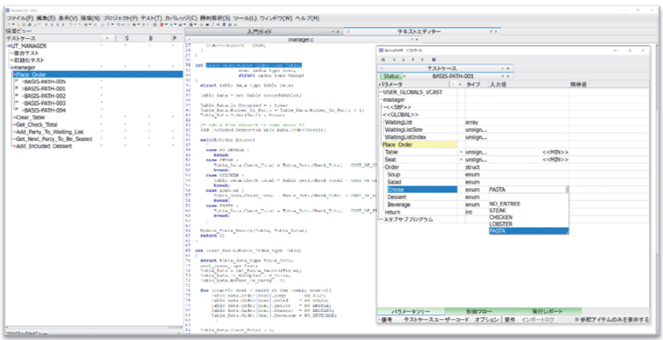
ベクターの「VectorCAST」画面例
【C/C++の静的コード解析ツール「PC-lint Plus(ピーシーリント プラス)】
PC-lint Plusは、C/C++のソースコードを解析してソフトウェアの問題を検出する静的解析ツールです。コンパイラと同様に、ソースコードの構文解析、意味解析、プログラムの抽象構文ツリーの作成を行い、そこから、データフロー解析、抽象解釈、値のトラッキング、読取り/書込みの解析、強力な型チェック、関数のセマンティック検証といった各種メカニズムと、その他の数多くのテクノロジを使用して、個々のファイルとプロジェクト全体の両方を対象に、堅牢で包括的なコード解析を行います。その後、解析結果を分かりやすく、簡潔で実用的なレポートの形で生成します。解析メッセージのフォーマットは自由にカスタマイズでき、問題への迅速な対応に欠かせない正確な位置情報とコンテキストが含まれています。PC-lint Plusは、コマンドラインからの実行、ビルドプロセスや継続的インテグレーションシステムへの組み込み、統合開発環境(IDE)からの実行が可能となっています。
また、MISRA、CERT、AUTOSARなど業界のコーディング規格をサポートしているだけでなく、ISO 26262およびIEC 61508の認証を取得しているため自動車や産業機器などのさまざまな業界で安心してご利用いただけます。

PC-lint Plusはexida®からISO 26262:2018(ASIL D適合)およびIEC 61508:2010(SIL 4適合)の認証を受けています
【ベクターについて】
ベクターは、ミッションクリティカル分野のソフトウェア開発者に先進的な開発環境を提供しています。電子システムの開発、CAN、車載Ethernetなどのさまざまなネットワークを構築するためのソフトウェアツール、組み込みコンポーネントを提供するリーディングカンパニーとして、1988年の設立以来、自動車メーカーおよびサプライヤーとその関連業界のパートナーとして実績を重ね、ベクターのツールとサービスは、難易度の高い複雑な開発領域をできるだけシンプルにするための最適なソリューションとして世界中で使われています。
ベクターでは、自動車、商用車以外にも医療や産業機器をはじめ、ミッションクリティカル分野における多様なニーズにも対応し、組み込みソフトウェアの開発・テストから複雑な分散システム・ネットワークシステムの構築に至るまで、幅広い領域で開発業務のシンプル化を実現するためのソリューションを提供しています。本社はドイツ(シュツットガルト)に在り、拠点はアメリカ、イギリス、フランス、スペイン、イタリア、オーストリア、ルーマニア、スウェーデン、日本、中国、韓国、インド、ブラジルに広がり、世界に4,000名以上の社員を擁しています。
ベクター・ジャパン株式会社 Webサイト www.vector.com/jp/ja/
■本件に関するお問い合わせ先
ベクター・ジャパン株式会社 イベント事務局
TEL: 03-4586-1806 E-mail: event@jp.vector.com
このプレスリリースには、メディア関係者向けの情報があります
メディアユーザー登録を行うと、企業担当者の連絡先や、イベント・記者会見の情報など様々な特記情報を閲覧できます。※内容はプレスリリースにより異なります。
すべての画像
