データベース開発ツール「SI Object Browser for SQL Server」最新バージョンリリース サブスクリプションライセンスも提供開始

株式会社システムインテグレータ(本社:さいたま市中央区、代表取締役社長 CEO:引屋敷 智、東証スタンダード:証券コード3826)は、2025年2月18日よりデータベース開発ツール「SI Object Browser for SQL Server 25」を販売開始します。
また、これに合わせ「SI Object Browser for SQL Server」のサブスクリプションライセンスも販売開始します。
最新バージョンでは、接続(セッション)ごとの識別色対応やデータベースのパフォーマンスが測定できるデータベースの負荷テスト機能などを追加し、より開発の生産性向上に貢献します。ぜひ、以下詳細をご確認ください。
■「SI Object Browser for SQL Server 25」の新機能
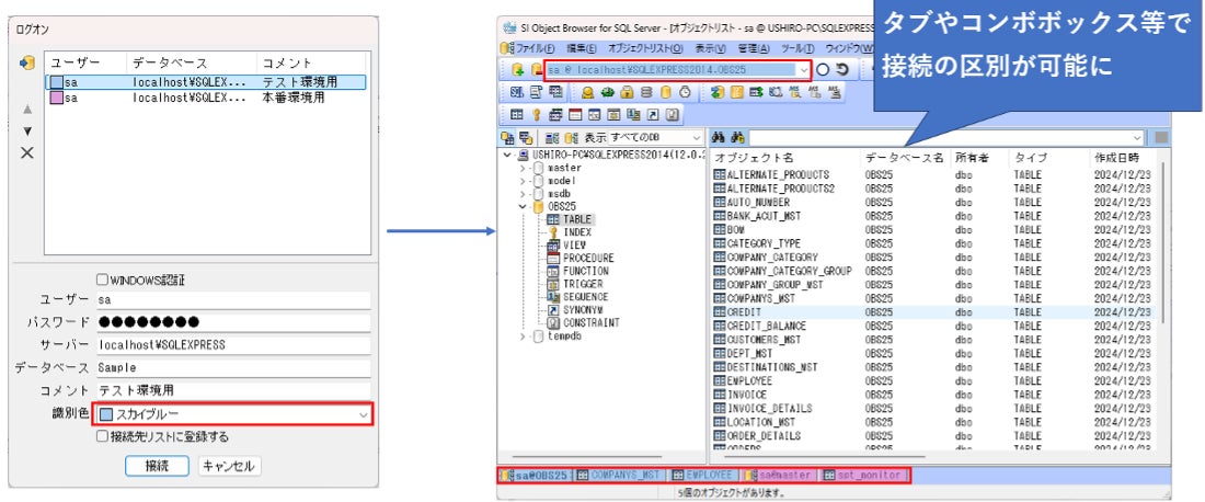
1.接続(セッション)ごとの識別色対応
接続(セッション)ごとに識別色を設定できる機能を追加しました。ログイン時に識別色を設定することで、接続後の各画面が設定した色で表示されます。例えば本番環境と開発環境を色分けすることで、誤操作防止に役立ちます。

2. データベースの負荷テスト機能
データベースの負荷テスト機能を追加しました。任意のセッションと実行するスクリプトを指定し、同時実行によるデータベースのパフォーマンス負荷を測定することができます。

3.スクリプト実行機能の強化
スクリプト実行画面のUIを改善し、実行処理速度を改善しました。INSERT文10,000件の速度を比較した場合、従来のバージョンだと30秒程度かかっていましたが、2秒程度で実行できるようになりました。

4. Excelマクロ形式のレポートを生成可能に
レポート生成機能にて、従来のExcel形式に加え、Excelマクロ形式で定義したレポートも生成可能になりました。これにより、テーブル定義書やオブジェクト一覧などの各種レポートを生成後、さらにユーザーで定義した任意のマクロ連携が可能です。
5. その他
データグリッドのカラム表示を日本語(コメント)に切り替える機能の追加や、ロック情報画面にセッション切断機能を追加、タスクバーのUI改善など、細かな機能改善も行っています。
■「SI Object Browser for SQL Serverサブスクリプションライセンス」について
ご契約期間に応じてご利用いただけるライセンスモデルです。従来の買い取り型ライセンスに比べ、以下のメリットがあります。
(1)初期費用が安い
短期の開発案件でご利用いただく場合は、従来の買い取り型ライセンスよりもコストを抑えて導入できます。
(2)常に最新バージョンが利用できる
SI Object Browser for SQL Serverは最新のデータベースやOSに追随するために定期的にバージョンアップを行っています。サブスクリプションライセンスの契約者は追加費用なしで最新のバージョンが利用できます。
(3)自社のPC、クラウドの仮想PCどちらでも使える
従来は、ローカルPCでご利用いただくためのライセンスとAmazon Web Services等に構築する仮想マシンでご利用いただくためのライセンスが分かれており、双方の環境で利用するにはそれぞれのライセンスをご購入いただく必要がありましたが、サブスクリプションライセンスの場合、同一ライセンスでローカルPCと仮想マシン双方でご利用いただくことができます。
価格についてはSI Object Browser for Oracleサブスクリプションライセンスと同額となります。
詳細は以下のサイトをご覧ください。
https://products.sint.co.jp/siob/price/download
■「SI Object Browser」シリーズの販売計画
「SI Object Browser」シリーズは、1997年の販売開始以来、日本国内で21,000社、500,000を超えるライセンスの販売実績(2024年12月末時点)があり、ソフトウェア開発ツールとして広く導入、活用されています。
このたびの機能強化およびサブスクリプションライセンスにより売上が拡大すると見込んでおり、「SI Object Browser」シリーズ全体で、同年から3年間で約25億円の販売を計画しています。
【株式会社システムインテグレータについて】
会社名:株式会社システムインテグレータ
証券コード:3826 (東証スタンダード)
所在地:埼玉県さいたま市中央区新都心11-2 ランド・アクシス・タワー32階
設立:1995年3月
代表者:代表取締役社長 引屋敷 智
資本金:3億6,771万2千円
URL: https://corporate.sint.co.jp/
事業内容:
・パッケージ・ソフトウェアおよびクラウドサービス(SaaS)の企画開発・販売、コンサルティング(ECソフト、ERP、開発支援ツール、プロジェクト管理ツール、プログラミングスキル判定サービスなど)
・AIを使った製品・サービスの企画開発および販売、AI関連のソリューションの提供・支援およびコンサルティング
■ 本件に関するお問い合わせ
株式会社システムインテグレータ
Object Browser営業担当:後迫
E-Mail:oob@sint.co.jp
※記載されている商品名は、各社の商標または登録商標です。
※本広報資料の転送・引用は、ご自由にご利用ください。
※ニュースリリースに記載された製品・サービスの内容、価格、仕様、お問い合わせなどは、発行日現在のものです。その後予告なしに変更されることがあります。あらかじめご了承ください。
すべての画像
