SNS戦略を自動化するAI分析ツール「BUZZ INSITE」が本格提供開始
投稿ネタに悩まない時代へ。トレンド分析から投稿提案まで一気通貫のSNS運用支援
株式会社DAZ(本社:大阪府、代表取締役:水堂 耕平)は、SNSマーケティングに特化したAI分析ツール「BUZZ INSITE(バズインサイト)」の本格提供を開始しました。

本サービスは、企業や個人事業主が抱える「何を投稿すればいいかわからない」「反応が取れない」といったSNS運用の課題を、AIとデータの力で解決することを目的に開発されました。

本サービスは、企業や個人事業主が抱える「何を投稿すればいいかわからない」「反応が取れない」といったSNS運用の課題を、AIとデータの力で解決することを目的に開発されました。
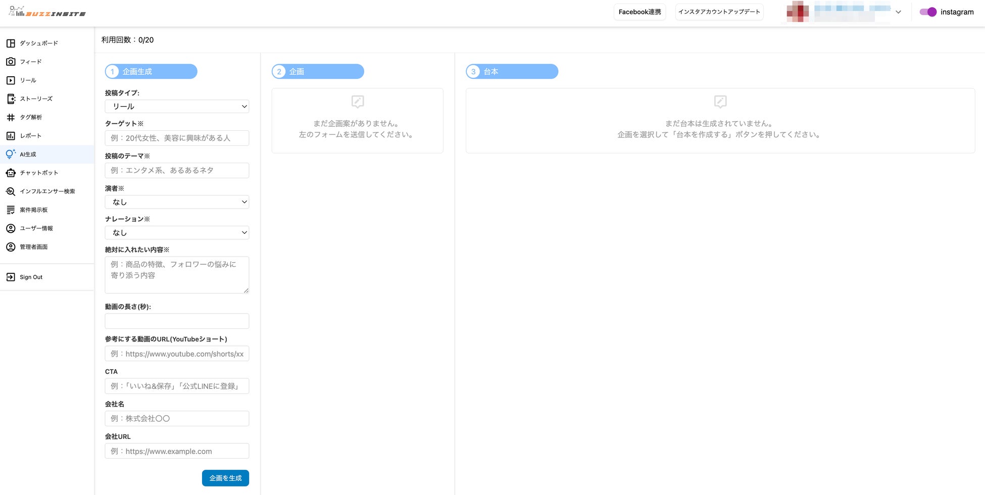
BUZZ INSITEは、TikTokやInstagramをはじめとする主要SNSにおける膨大な投稿データをAIで分析し、いま“バズっている”トピックやユーザーの反応傾向を可視化。それに基づいて、ユーザーごとに
最適な投稿アイデアやコンテンツ案、効果的なハッシュタグや時間帯などを自動で提案します。

また、投稿後の反響分析や競合アカウントの動向モニタリング、ハッシュタグの効果測定といった運用支援機能も充実しており、SNS担当者が日々直面する業務負担を大幅に軽減します。
インフルエンサー検索機能にも特化
弊社による審査をクリアした"業界ごとのインフルエンサー"をシステム内に掲載しています。
SNS運用を行う上で起用したいインフルエンサーへの直接連絡が可能となっています。
さらに、DAZでは本ツールを活用した「SNS運用代行支援」や「SNS改善コンサルティング」も併せて提供しており、ツールの導入だけでなく“成果に繋げる運用”までを一気通貫でサポートします。
代表の水堂は次のようにコメントしています。
「SNSは企業の顔となる時代です。けれど、毎日ネタを考えたり、効果を分析したりするのは本当に大変。BUZZ INSITEは、そんな運用の悩みを“自動で解決”する存在として、中小企業から個人事業主まで多くの方に使っていただきたいと考えています。」
今後もDAZは、AIとデジタルマーケティングを掛け合わせた革新的なサービスで、企業の情報発信力と競争力を支えていきます。
このプレスリリースには、メディア関係者向けの情報があります
メディアユーザー登録を行うと、企業担当者の連絡先や、イベント・記者会見の情報など様々な特記情報を閲覧できます。※内容はプレスリリースにより異なります。
すべての画像
