データベース開発ツール「SI Object Browser for Postgres」最新バージョンをリリース サブスクリプションライセンスも提供開始

株式会社システムインテグレータ(本社:さいたま市中央区、代表取締役社長:引屋敷 智、東京証券取引所スタンダード市場:証券コード3826、以下「当社」)は、データベース開発ツールの最新バージョン「SI Object Browser for Postgres 24.1」を2025年2月20日にリリースします。また同日より、本製品の販売代理店を務める株式会社アシスト(本社:東京都千代田区、代表取締役社長:大塚 辰男、以下「アシスト」)が新たにSI Object Browser for Postgresのサブスクリプションライセンスを販売開始します。
データベース開発ツール「SI Object Browser for Postgres」について
SI Object Browser for Postgresは、Postgresのテーブルデータメンテナンス、SQLの実行、ストアドプログラムのデバッグ、Excel形式でのテーブル定義書の出力などをGUI上で簡単に実行できるデータベース開発ツールです。
今回リリースする最新バージョンでは、セッションの識別色機能やエディタ機能、テーブル機能を強化し、より開発の生産性向上に貢献します。
「SI Object Browser for Postgres 24.1」の新機能
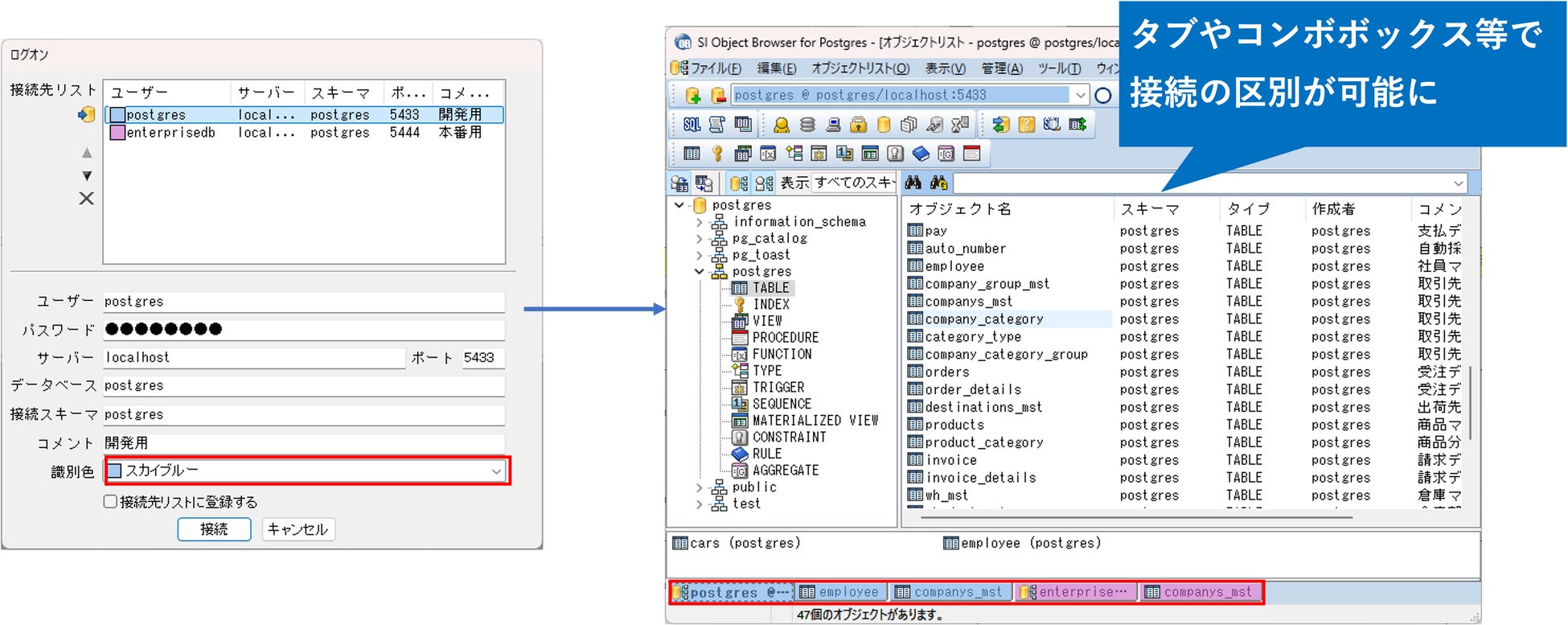
接続の識別色対応
接続(セッション)ごとに識別色を設定できる機能を追加しました。ログイン時に色を設定することで、接続後の各画面が設定した色で表示されます。例えば本番環境と開発環境で色を分けることで、誤操作の防止などに役立てることができます。

エディタ機能の強化
SQL実行などの各エディタ画面にて専用のツールバーを追加しました。UNDOやSQL整形、マクロ実行などの操作が従来のポップアップメニューからの操作よりも素早く実行可能です。また、右側にオブジェクトツリーを追加しました。接続中のデータベースのテーブルやカラムの情報を検索の上、エディタ欄にドラッグ&ドロップすることが可能です。その他、SQLからプログラムコードへの変換や単語単位での検索も可能です。

テーブルデータ画面の強化
テーブル画面のデータタブにて、列名を列コメントで設定した文字列に切り替える機能を追加しました。例えば、列コメントに列名の日本語訳を設定した場合、データタブ上で即座に日本語に切り替えることができます。その他、主キーの強調表示やCSV出力も可能となりました。

その他
スクリプト実行画面やタスクバーのUI改善など、細かな機能改善も行っています。
「SI Object Browser for Postgres」サブスクリプションライセンスについて
契約期間に応じて利用できるライセンスモデルです。従来の買い取り型ライセンスに比べ、以下のメリットがあります。
(1)初期費用が安い
短期の開発案件で利用する場合は、従来の買い取り型ライセンスよりもコストを抑えて導入できます。
(2)常に最新バージョンが利用できる
SI Object Browser for Postgresは最新のデータベースやOSに追随するために定期的にバージョンアップを行っています。サブスクリプションライセンスの契約者は追加費用なしで最新のバージョンが利用できます。
(3)自社のPC、クラウドの仮想PCどちらでも使える
従来は、ローカルPCで利用するためのライセンスとAmazon Web Services等に構築する仮想マシンで利用するためのライセンスが分かれており、双方の環境で利用するにはそれぞれのライセンスを購入する必要がありましたが、サブスクリプションライセンスの場合、同一ライセンスでローカルPCと仮想マシン双方で利用できます。
SI Object Browser for Postgres サブスクリプションライセンスについては、従来のライセンスと同様、アシストからの販売となります。価格等の詳細についてもアシストへお問い合わせください。
「SI Object Browser」シリーズ製品の販売計画
1997年に販売を開始した「SI Object Browser」シリーズは日本国内で21,000社、500,000を超えるライセンスの販売実績があり(2025年1月末日時点)、データベース関連ツールとして多くのユーザーに支持されています。このたび「SI Object Browser for Postgres 24.1」リリースに伴い、「SI Object Browser」シリーズ全体で2025年からの3年間で約25億円の販売を見込んでいます。
▼SI Object BrowserのHPはこちら
https://products.sint.co.jp/siob
株式会社システムインテグレータについて
会社名:株式会社システムインテグレータ
証券コード:3826(東証スタンダード)
所在地:埼玉県さいたま市中央区新都心11-2 ランド・アクシス・タワー32階
設立:1995年3月
代表者:代表取締役社長 引屋敷 智
資本金:3億6,771万2千円
URL:https://corporate.sint.co.jp/
事業内容:
・パッケージ・ソフトウェアおよびクラウドサービス(SaaS)の企画開発・販売、コンサルティング(ECソフト、ERP、開発支援ツール、プロジェクト管理ツール、プログラミングスキル判定サービスなど)
・AIを使った製品・サービスの企画開発および販売、AI関連のソリューションの提供・支援およびコンサルティング
株式会社アシストについて
会社名:株式会社アシスト
所在地:東京都千代田区九段北4-2-1
設立:1972年3月
代表者:代表取締役社長 大塚 辰男
従業者数:1,337名(2024 年4月現在)※グループ会社含む
URL:https://www.ashisuto.co.jp/
事業内容:パッケージ・ソフトウェアの販売、技術サポート、教育およびコンサルティング
「SI Object Browser for Postgres」に関するお問い合わせ
株式会社アシスト
お問い合わせ:https://www.ashisuto.co.jp/pa/contact/si-object-browser.html
製品HP:https://www.ashisuto.co.jp/siob/
本件に関するお問い合わせ
株式会社システムインテグレータ Object Browser販売担当:後迫
E-Mail:oob@sint.co.jp
株式会社アシスト 広報担当:曽根原、吉田、寺田
お問い合わせ:https://www.ashisuto.co.jp/corporate/press_room/
※記載されている商品名は、各社の商標または登録商標です。
※本広報資料の転送・引用は、ご自由にご利用ください。
※ニュースリリースに記載された製品・サービスの内容、価格、仕様、お問い合わせなどは、発行日現在のものです。その後予告なしに変更されることがあります。あらかじめご了承ください。
すべての画像
